关于Spring框架的总结(二、Spring IoC)
# 关于Spring框架的总结(二、Spring IoC)
2.Spring IoC
Spring IoC
2.1.Spring IoC的基本概念
2.2.Spring IoC容器
2.3.Spring IoC中的bean标签
2.4.依赖注入
2.1.Spring IoC的基本概念
控制反转(Inversion of Control, IoC)是一个比较抽象的概念,是Spring框架的核心,用来消减计算机程序的精合问题。对于spring框架来说,就是由spring来负责控制对象的生命周期和对象间的关系。依赖注入(Dpendency Injection,DI)是IOC的另一种说法,只是换了种角度来描述相同的概念,下面举一个例子来解释IOC和DI。
当人们需要一件东西时, 第一反应就是找东西, 例如想吃面包。在没有面包店和有面包店两种情况下,您会怎么做?在没有面包店时,最直观的做法可能是您按照自己的口味制作面包,也就是一个面包需要主动制作。然而时至今日,各种网店、实体店盛行,已经没有必要自己制作面包。想吃面包了,去网店或实体店把自己的口味告诉店家,一会就可以吃到面包了。注意,您并没有制作面包,而是由店家制作,但是完全符合您的口味。
上面只是列举了一个非常简单的例子,但包含了控制反转的思想,即把制作面包等主动权交给店家。下面通过面向对象编程思想继续探讨这两个概念
当某个Java对象(调用者,例如您)需要调用另一个Java 对象(被调用者,即被依赖对象,例如面包)时,在传统编程模式下,调用者通常会采用“new被调用者”的代码方式来创建对象(例如您自已制作面包)。这种方式会增加调用者与被调用者之间的耦合性,不利于后期代码的升级与维护。
当Spring框架出现后,对象的实例不再由调用者来创建,而是由Spring容器(例如面包店)来创建。Spring容器会负责控制程序之间的关系(例如面包店负责控制您与面包的关系),而不是由调用者的程序代码直接控制。这样,控制权由调用者转移到Spring容器,控制权发生了反转,这就是Spring的控制反转。
从Spring容器角度来看,Spring容器负责将被依赖对象赋值给调用者的成员变量,相当于为调用者注入它所依赖的实例,这就是Spring的依赖注入。
综上所述,控制反转是种通过描述 (在 Spring中可以是XML或注解)并通过第三方去产生或获取特定对象的方式。在Spring中实现控制反转的是loC容器,其实现方法是依赖注入。
2.2.Spring IoC容器
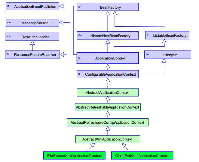
1.Spring IoC容器设计主要是基于BeanFactoty和ApplicationContext两个接口。下图为spring工厂的类结构体
BeanFactory 是 Spring 容器中的顶层接口,ApplicationContext 是它的子接口。
2.BeanFactory 和 ApplicationContext 的区别
BeanFactory 和 ApplicationContext 的区别:
创建对象的时间点不一样:
- (1.)BeanFactory:什么使用什么时候创建对象。
- (2.)ApplicationContext:只要一读取配置文件,默认情况下就会创建对象。
3.ApplicationContext 接口的实现类
- 3.1ClassPathXmlApplicationContext:从类的根路径(src根目录)寻找指定的XML配置文件 ,最常使用。
1 | |
- 3.2FileSystemXmlApplicationContext:从磁盘的绝对路径中寻找指定的XML配置文件,配置文件可以在磁盘的任意位置(限制比较大,如果换了设备或者文件xml配置位置改变将找不到配置文件,不推荐)。
1 | |
- 3.3AnnotationConfigApplicationContext:使用注解配置容器对象时,需要使用此类来创建 spring 容器。用来读取注解。
1
2//初始化Spring容器ApplicationContext ,加载配置文件
ApplicationContext applicationContext=new AnnotationConfigApplicationContext(“注解配置类.class”)
2.3.Spring IoC中的bean标签
1.<bean>元素的常用属性及其子元素
| 属性或子元素名称 | 描述 |
|---|---|
| id | Bean在BeanFactory中的唯一标识,在代码中通过BeanFactory获取Bean实例时需要以此作为索引名称 |
| class | Bean的具体实现类,使用类的名 |
| scope | 指定Bean实例的作用域,具体属性值及含义 |
<constructor-arg> |
<bean>元素的子元素,使用构造方法注入,指定构造方法的参数。该元素的index属性指定参数的序号,ref属性指定对BeanFactory中其他Bean的引用关系,type属性指定参数类型,value属性指定参数的常量值 |
<property> |
<bean>元素的子元素,用于设置一个属性。该元素的name属性指定Bean实例中相应的属性名称,value 属性指定Bean的属性值,ref 属性指定属性对BeanFactory中其他Bean的引用关系 |
<list> |
<property>元素的子元素,用于封装List 或数组类型的依赖注入 |
<map> |
<property>元素的子元素,用于封装Map类型的依赖注入 |
<set> |
<property>元素的子元素,用于封装Set类型的依赖注入 |
<entry> |
<map>元素的子元素,用于设置一个键值对 |
2.bean 的作用范围和生命周期
scope:指定对象的作用范围。
- singleton :默认值,单例的.
- prototype :多例的.
- request :WEB 项目中,Spring 创建一个 Bean 的对象,将对象存入到 request 域中.
- session :WEB 项目中,Spring 创建一个 Bean 的对象,将对象存入到 session 域中.
- global session :WEB 项目中,应用在 Portlet 环境.如果没有 Portlet 环境那么
globalSession 相当于 session.
单例对象:scope=”singleton”
一个应用只有一个对象的实例。它的作用范围就是整个引用。
生命周期:
- 对象出生:当应用加载,创建容器时,对象就被创建了。
- 对象活着:只要容器在,对象一直活着。
- 对象死亡:当应用卸载,销毁容器时,对象就被销毁了。
多例对象:scope=”prototype”
每次访问对象时,都会重新创建对象实例。
生命周期:
- 对象出生:当使用对象时,创建新的对象实例。
- 对象活着:只要对象在使用中,就一直活着。
- 对象死亡:当对象长时间不用时,被 java 的垃圾回收器回收了。
3.bean的实例化
第一种方式:使用默认无参构造函数
1
<bean id="类名" class="类位置"/>第二种方式:spring 管理静态工厂-使用静态工厂的方法创建对象
1
2
3
4
5
6
7
8
9
10
11
12
13
14/**
* 模拟一个静态工厂,创建业务层实现类
*/
public class StaticFactory {
public static IAccountService createAccountService(){
return new AccountServiceImpl();
} }
<!-- 此种方式是:使用 StaticFactory 类中的静态方法 createAccountService 创建对象,并存入 spring 容器
id 属性:指定 bean 的 id,用于从容器中获取
class 属性:指定静态工厂的全限定类名
factory-method 属性:指定生产对象的静态方法
-->
<bean id="accountService" class="com.itheima.factory.StaticFactory"
factory-method="createAccountService"></bean>第三种方式:spring 管理实例工厂-使用实例工厂的方法创建对象
1
2
3
4
5
6
7
8
9
10
11
12
13
14
15
16
17/**
* 模拟一个实例工厂,创建业务层实现类
* 此工厂创建对象,必须现有工厂实例对象,再调用方法
*/
public class InstanceFactory {
public IAccountService createAccountService(){
return new AccountServiceImpl();
} }
<!-- 此种方式是:
先把工厂的创建交给 spring 来管理。
然后在使用工厂的 bean 来调用里面的方法
factory-bean 属性:用于指定实例工厂 bean 的 id。
factory-method 属性:用于指定实例工厂中创建对象的方法。
-->
<bean id="instancFactory" class="com.itheima.factory.InstanceFactory"></bean>
<bean id="accountService" factory-bean="instancFactory"
factory-method="createAccountService"></bean>
2.4.依赖注入
在Spring中实现IoC容器的方法是依赖注入,依赖注入的作用是在使用Spring框架创建对象时动态地将其所依赖的对象(例如属性值)注入Bean组件中。Spring框架的依赖注入通常有两种实现方式,一种是使用构造方法注入,另一种是使用属性的setter方法注入。
1.使用构造方法注入
1 | |
2.使用属性的setter方法注入
1 | |
参考文献:[1] 陈恒,楼偶俊,张立杰.Java EE框架整和开发入门到实践[M].清华大学出版社,2018-:.12-16
案例来自于黑马程序员Spring教学